USB 协议分析
非侵入式纯软件 USB 嗅探器、数据记录器与协议分析器,帮助您监控、记录和分析 USB 设备与应用程序之间的数据交换。

USB 嗅探器
非侵入式纯软件 USB 嗅探器、数据记录器与 USB 协议分析器,适用于 Windows 平台

实时监控
高效优化的数据处理算法,实时捕获 USB 通信数据
协议解析
内置 HID、Mass Storage、MTP、Audio、Video 等协议解析
纯软件方案
无需硬件嗅探器,避免昂贵且不便的硬件方案
脚本自动化
内置 TypeScript 脚本支持,实现自动化控制
基于过滤驱动的
非侵入式监控
USB Monitor 通过在 USB 主控制器驱动之上安装过滤驱动来工作。过滤驱动拦截 USB 驱动与主控制器驱动之间的所有通信,并将截获的数据传递到运行中的监控会话。
功能概述
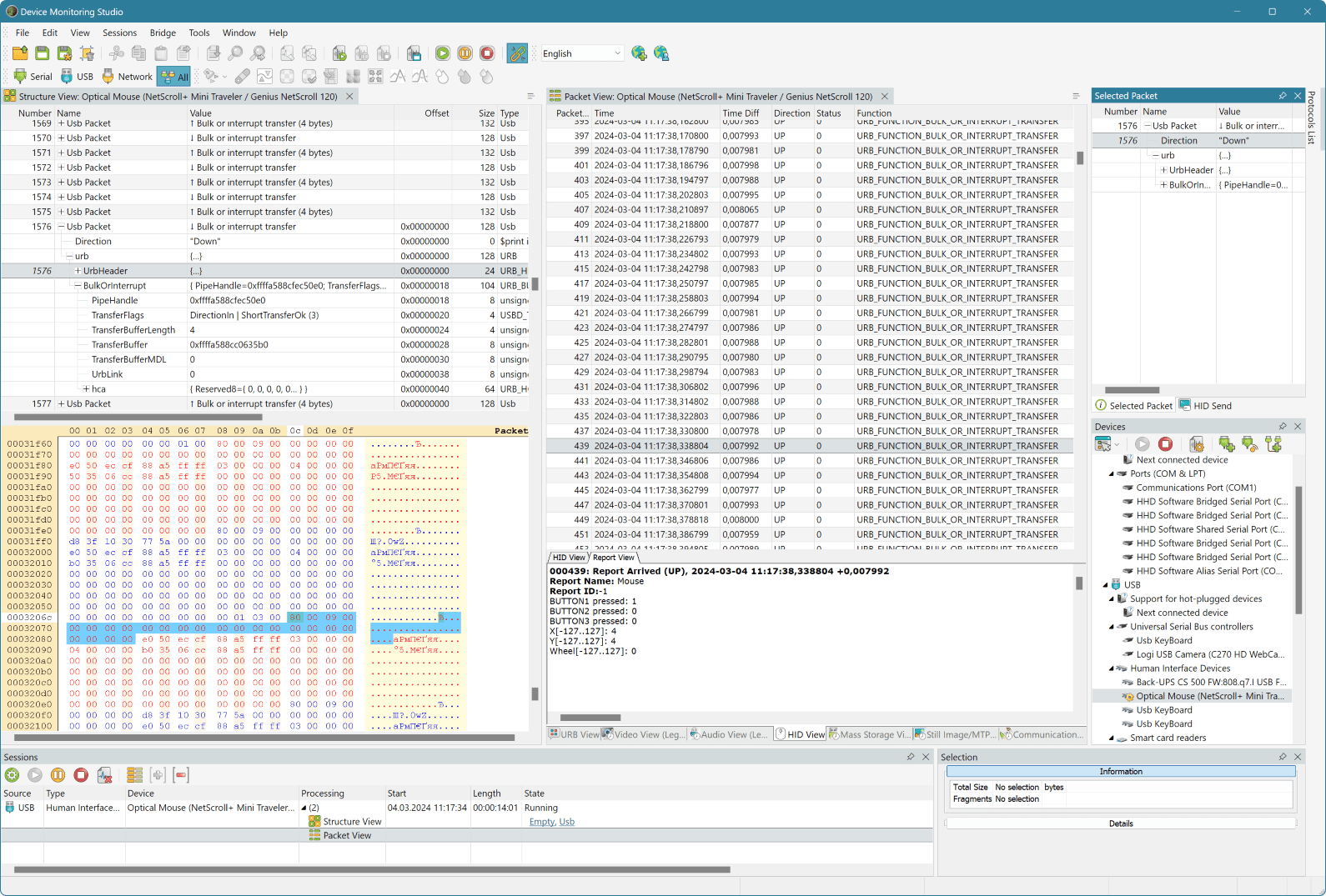
查看 USB 设备堆栈布局:每个设备驱动的设备对象。查看 USB 设备描述符、配置描述符、接口描述符、端点描述符、HID 描述符。查看即插即用(PnP)相关信息等。
拦截并显示通过 USB 连接传输的流量,分析计算机与 USB 设备之间的数据传输协议,分析 USB 主控制器、USB 集线器和 USB 设备活动,查看 USB 设备属性,解码类特定 USB 描述符和请求,分析通过 USB 接口传输的数据,按类型、属性、端点过滤监控数据,记录日志文件,导出原始/结构化数据,向设备发送命令,使用脚本自动化工作流程等。
应用领域
您可以成功地将此 USB 通信查看器和调试器用于以下场景
系统兼容性与支持设备
操作系统支持
支持从 Windows 7 起的所有现代桌面/服务器 Windows 平台(32 位/64 位),包括 Windows 11、Windows 10 x86 和 x64 操作系统。ARM64 架构同样受支持。
支持的设备类别
产品原生支持解析以下设备类的协议数据包:HID、Mass Storage、Communication (CDC)、Still Image、MTP、Audio、Video 及厂商特定设备类。
数据传输速率支持
支持的请求与协议
使用我们的软件 USB 浏览器,您可以查看、解码和分析所有 USB 请求:URB、IOCTL、IRP (PNP/Power)。支持捕获和显示 USB 批量传输、中断传输、等时传输和控制传输。
此外,还支持 USB 用户模式 IOCTL、PNP IRP、Power IRP 请求组。用户也可通过创建自定义协议定义文件来添加自定义协议解析。
USB 协议分析器功能
共 26 项核心功能,涵盖 USB 数据监控、协议解析、数据可视化与自动化控制
USB 设备与连接实时监控
检测所有已连接的 USB 设备并按设备类分组显示,提供扩展信息(包括描述符)。每次插拔 USB 设备时列表自动更新,高效优化的数据处理算法有助于避免通信延迟。
USB 数据过滤与输出自定义
提供通用的 USB 数据/描述符/命令/请求过滤功能,允许为不同的可视化工具配置过滤方案并快速应用。还可以更改监控数据包在各数据可视化工具中的外观。
USB 数据记录与日志回放
不仅可以实时监控 USB 通信,还可以将接收到的数据记录到日志文件中,以便稍后回放和分析或与同事共享。可以原始二进制或文本格式导出。
浏览监控数据与搜索数据模式
所有数据可视化工具都允许使用搜索功能轻松找到给定的数据模式。搜索可在整个可视化工具内容或仅在选定区域中执行,部分还提供正则表达式搜索。
远程 USB 设备数据嗅探
通过此独特功能,您可以嗅探远程计算机上的 USB 数据。在远程计算机上安装 Device Monitoring Server,即可从本地连接并监控远程 USB 设备。
USB 数据导出与格式转换
所有数据可视化工具都支持将数据导出到文件或剪贴板。支持多种导出格式,包括纯文本、HTML、XML 和原始二进制数据。
版本功能对比
| 功能 | Standard | Professional | Ultimate |
|---|---|---|---|
| USB 设备与连接实时监控 | ✓ | ✓ | ✓ |
| USB 数据过滤与输出自定义 | ✓ | ✓ | ✓ |
| USB 数据记录与日志回放 | ✓ | ✓ | ✓ |
| 浏览监控数据与搜索 | ✓ | ✓ | ✓ |
| USB 数据导出 | ✓ | ✓ | ✓ |
| USB 设备属性浏览 | ✓ | ✓ | ✓ |
| URB 请求视图 | ✓ | ✓ | ✓ |
| 数据包视图 | ✓ | ✓ | ✓ |
| 原始数据视图 | ✓ | ✓ | ✓ |
| 统计信息 | ✓ | ✓ | ✓ |
| 结构视图 | ✗ | ✓ | ✓ |
| HID 报告视图 | ✗ | ✓ | ✓ |
| 大容量存储视图 | ✗ | ✓ | ✓ |
| 音频/视频视图 | ✗ | ✓ | ✓ |
| 静态图像/MTP 视图 | ✗ | ✓ | ✓ |
| 通信设备视图 | ✗ | ✓ | ✓ |
| 自定义协议定义 | ✗ | ✓ | ✓ |
| TypeScript 脚本自动化 | ✗ | ✗ | ✓ |
| 远程 USB 设备数据嗅探 | ✗ | ✗ | ✓ |
| 命令行支持 | ✗ | ✗ | ✓ |
| 向 USB 设备发送命令 | ✗ | ✗ | ✓ |
为什么选择 USB Monitor
纯软件方案
无需购买昂贵的硬件 USB 分析仪,纯软件实现所有监控功能
非侵入式监控
基于过滤驱动技术,不会干扰正常的 USB 通信
脚本自动化
内置 TypeScript 脚本引擎,支持自动化工作流程
18+ 年持续开发
自 2007 年首次发布以来,持续迭代优化,稳定可靠
丰富的协议支持
内置 HID、Mass Storage、MTP、Audio、Video、CDC 等协议解析
专业技术支持
提供专业的技术支持服务,帮助您解决使用中的问题
典型使用场景
USB 设备驱动开发
在开发 USB 设备驱动程序时,使用 USB Monitor 实时监控驱动与设备之间的通信,快速定位和修复驱动程序中的问题。
USB 协议逆向工程
分析第三方 USB 设备的通信协议,了解设备的工作方式,为开发兼容软件或驱动程序提供参考。
USB 设备故障排查
当 USB 设备出现通信异常时,使用 USB Monitor 捕获和分析数据传输,快速定位故障原因。
嵌入式系统开发
在嵌入式系统开发中,监控 USB 接口的数据传输,验证固件实现的正确性,确保设备符合 USB 规范。
用户评价
"USB Monitor 是我用过的最好的 USB 协议分析工具。它的界面直观,功能强大,特别是 HID 和 Mass Storage 的协议解析功能,极大地提高了我的开发效率。"
值得信赖的专业工具
数据来源于 HHD Software 官方统计
开始使用 USB Monitor
立即下载 USB Monitor,体验专业的 USB 协议分析与数据监控功能。提供免费试用版本,无需信用卡。